开荒前准备
战法准备
存满三星、四星全红卡
三星全红卡能转 80 战法
四星全红能转 200 战法
30w铜币可以转化7000战法点
紫将、蓝将存到 2.5W金珠翻倍就能到5W。
加上500 金珠购买功勋商店的 10000 战法
150 功勋换 7500 点战法
以上,就足够一队开荒了。
六个S技能共需要56880战法点
九个S技能共需要85320战法点。
本赛季注意:
这里要注意新赛季武将SP黄月英是有10%全队经验加成的,同时SP黄月英过新手期换战法没有损耗。
预留金珠
至少准备 6000~9000 金珠,开荒必须金珠转换战法!
三四千金珠最多抽一个小乔,而转换成战法对开荒的进度至关重要!
除了赛季前存的卡,开荒期的三星和四星也必须全用金珠转战法,总共需要 5000 ~7000 金珠。
秒建筑、秒回等开荒操作1000 ~2000金珠,保证开荒速度!
另外 20 次抽卡是 7960 金珠。
另外5000金珠双倍转铜币可以多七千左右战法,
前期想多一队满战法大概需要六万金珠双倍转战法。
锁卡
关键内政武将和满红器械紫将注意锁定保留!


器械推荐:
注意 :7本器械统御上限是16御。
SP袁绍+甘宁/SP皇甫嵩/刘晔/SP张宝/吕蒙/SP诸葛+张宝/李典
携带战法推荐:两输出、一回复
SP袁绍+郝昭+张宝/李典
携带战法推荐:三输出
甘宁+乐进+邓艾
携带战法推荐:两输出、一回复
甘宁+郝昭+黄月英/张宝/李典
携带战法推荐:三输出
甘宁+袁绍/SP皇甫嵩/刘晔/SP张宝/吕蒙/SP诸葛+黄月英/张宝/李典
携带战法推荐:两输出、一回复
甘宁+诸葛亮/SP吕蒙+黄月英/张宝/李典 携带战法推荐:两输出、一回复
预留功勋
除了换功勋装备外额外留290 功勋,150换战法,140换 175000 粮食,粮食不够用了再换,避免爆仓,要预留足够的功勋换粮食,无论满红还是白板
另外藏卷锦盒兑换300功勋或3000金珠,装备对武将的提升越来越重要,残卷的重要性不言而喻。
碰瓷阵容
▲ 贾诩及吕蒙多的赛季末可以重塑,重复上场。
细节:
1、碰瓷完一定记得把战法点换回去,有健忘症的干脆别点战法等级,翻一次得不偿失,混乱队战法等级不重要,其他的战法得点。
2、碰瓷队从2~3级地开始碰到6级,这样碰4~5级地就能升级,到5级地的时候往往能碰到十级,伤害也会高很多。
所有碰瓷队伍一览
大家可以提前选择好有的:
【贾诩(智)伪书+吕蒙(武)白马】),不吃红度,碰1~3000.
【SP袁绍(武力)横扫+甘宁(武)破军+死侍(武)白马】),吃红度,碰500~3000.
【贾诩(智)伪书+太史慈(武)折冲+死侍(武)白马】),不吃红度,碰1~5000.
【张让(智)文武双全+黄月英(武)锋矢阵】吃张让红度,碰300~1000.
【张让(智)文武双全+凌统(武)锋矢阵】吃张让红度,碰300~1000.
【孙尚香(武)裸衣/百骑+凌统(武)锋矢、虎豹骑】吃孙尚香红度,碰300~1000.
【孙尚香(武)裸衣/百骑+黄月英(武)锋矢、虎豹骑】吃孙尚香红度,碰300~1000.
【马超(武)裸衣/百骑+黄月英(武)锋矢、虎豹骑】吃马超红度,碰200~800.
【马超(武)裸衣/百骑+凌统(武)锋矢、虎豹骑】吃马超红度,碰200~800.
【夏侯渊(武)裸衣/百骑+凌统(武)锋矢、虎豹骑】吃夏侯渊红度,碰100~600.
【夏侯渊(武)裸衣+黄月英(武)锋矢、西凉铁骑、虎豹骑】吃夏侯渊红度,碰100~600.
【太史慈(武)百骑+凌统(武)锋矢、虎豹骑】吃太史慈红度,碰100~600.
【太史慈(武)百骑+黄月英(武)锋矢、虎豹骑】吃太史慈红度,碰100~600.
【甘宁(武)破军+黄月英(武)锋矢】,吃甘宁红度,碰100~800.
【甘宁(武)破军+凌统(武)锋矢】,吃甘宁红度,碰100~800.
【赵云(武)破军+黄月英(武)锋矢】,吃甘宁红度,碰100~800.
【赵云(武)破军+凌统(武)锋矢】,吃甘宁红度,碰100~800.
【张辽(武)百骑+凌统(武)锋矢、虎豹骑】吃张辽红度,碰100~400.
【张辽(武)百骑+黄月英(武)锋矢、虎豹骑】吃张辽红度,碰100~400.
【乐进(武)士争+黄月英(武)锋矢】,吃乐进红度,碰100~400.
【乐进(武)士争+凌统(武)锋矢】,吃乐进红度,碰100~400.
【逢纪(智)太平/白眉+吕蒙(武)白马】,吃逢纪红度,碰1~800.
以上是新赛季前需要做的:
金珠预留好!
多做点成就攒功勋!
把内政武将和紫色器械去锁一下(不要闲麻烦,一劳永逸!)算一下统御值,要出的器械队伍。
看看自己用什么碰瓷队伍!乘着有时间,研究一下。
最后强调:不要懒!
妖精告诉你奇门八阵剧本交战时间
合理安排
1、正常落州周四交战,上下落州周二交战,注意合理规划开荒队
2、以航母区进度为参考1~4号战备3~4天的时候可以使用,5~8号战备在进度5~8天的时候可以使用


精细化资源州地图
本次资源州地图收集大量数据
加入三战日更资讯群 精细化地图请资讯vx
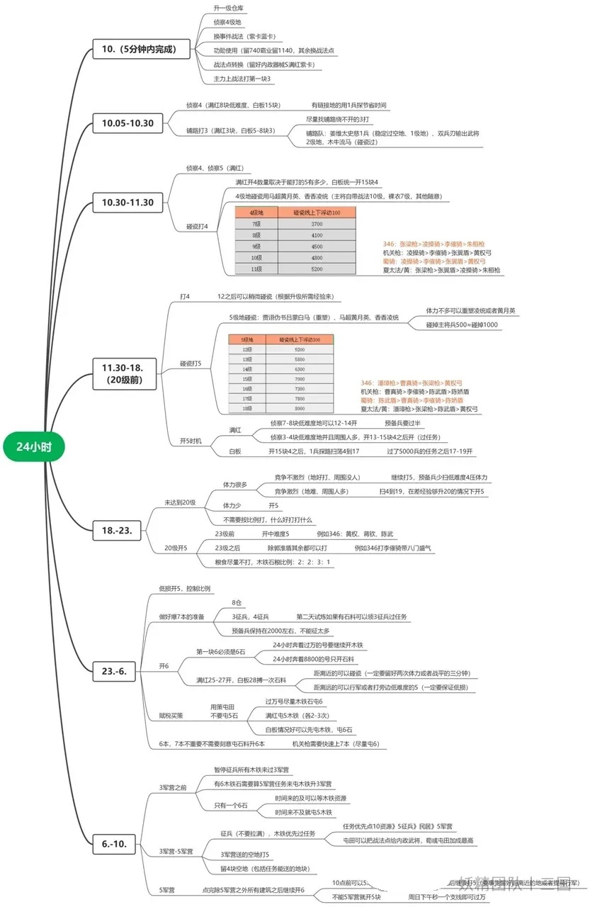
开荒
野地难度
PK赛季土地表4-6级土地阵容变动不大,只是一个参考,而且很有可能某个野地队伍你在下表内根本找不到,别纠结优先找克制的打。

开荒的一天

开四级地
野地兵力5400
满红高红:
极限5~6级开(碰到2500以内成功率90%以上),推荐7~8级开(碰到3500以内成功率90%以上),想控制兵损尽量碰瓷到12级后再直接开。
低红、白板:极限8级之后可以开(碰到3000以内成功率90%以上),推荐10级之后开(碰到4000以内成功率90%以上),优先挑克制,想控制兵损尽量碰瓷到13级后再直接开。
开五级地
野地兵力9000
满红高红:神级选手5级开5(碰瓷到3000以内成功率90%以上),顶级选手10~12级开挑克制(碰到5000以内成功率90%以上),推荐13~14级开挑克制(碰到6500以内成功率90%以上);
低红、白板:14-18级开挑克制(碰到7000以内成功率90%以上),不碰瓷求稳的话20级开。
开六级地
满红26级~28级可以开,白板28~30级,(如果有垫刀号可以考虑25级左右开)。但是战损不好控制,基本战损在2000~4000,甚至还有翻车的可能,4000兵=8W粮食+4W木+4W铁,6级地一次只比五级地多1.2W资源,16W资源要屯14次才回本,所以同时打太多六级地其实是不划算的,会严重拖延你过七本三兵营的时间,等三兵营后再打六级地才稳。
半红低红白板:如果战法点不满,强烈建议三兵营之后再去开六,七本三军营之前一个六级石头就足够了。根据第一章的数据分析,如果还是执意要开,那就做好发育落后他人的准备。

憋七本的方法

爆仓有四种方式:
1、爆6级16W仓库,截止到第八章君王殿资源别领+征兵处4级资源,或君王殿+农场+伐木场+民居+征兵处3级资源,适合极限开荒选手
2、爆7级21W,截止到第九章15块4级地资源和征兵处2级别领+征兵处4级资源,或第九章全部资源不要领取+征兵处3级资源,适合极限开荒选手
3、爆8级26W仓库,第十章征兵处3级别领+征兵处4级资源,常规爆仓
4、爆8级26W仓库,第十一章征兵处4级资源别领+试炼1.2W石头(看运气),常规爆仓
爆仓修车方法:
1、如果试炼任务没有石头,第十章征兵处资源又不小心领了,那可以等石头满了后,去打一次木马牛,试试运气能不能刷到石头。
2、占领5级石头后不要领取地块上的资源,每块首占有650资源奖励,如果试炼没有石头留13块加上征兵处爆仓就可以爆仓过7本,注意首占奖励有12小时时效,12小时后首占资源没领会消失。
七本之后
七本之后做什么?
七本之后点一级练武场,练器械将!以及需要转型的阵容,再次提醒练兵器械注意统御不要超过16,例如甘宁6+乐进5+赫昭5=16;sp袁绍7+乐进5+黄月英4=16 。
七本3军营后开5~6个六级地过10000势力任务,石、木、铁、粮各一个,正常开荒5~6个六级过一万势力之后就别再打了,补满五级地吃资源先。同时木铁足够的话科技到20级石头屯田,然后准备升级八级君王殿。
策书:七本之后如果科技没到20,策书只有快满了才屯,等待城建资源升级到20之后可以疯狂屯了。
极限开荒选手七本之后就要考虑拆队伍打5级地,否则体力确保不了24小时破万势力。
器械要求
七本后第一时间点一级练兵场,练兵4次16级,练兵6次20级,战法等级3级
建议直接练兵20级一步到位,前期打城频繁,可以节省大量兵力,只是多花6W铜币,6W铜币给不了你多少战法点但却能保证两次重大开关器械平稳过渡且节省大量征兵资源。 想节约铜币可以练兵5次然后打蛮族升级到20。
一万势力
一万势力到了要干嘛?
一万势力之后正常开荒选手开始建分城,开荒速度快的高红、满红建完可以拆掉快速过1.5W势力。开荒速度比较慢的则直接升级分城科技即可。
在打够4块7级地过完8本后开始建3造币3工坊,前期升到3级。
地块城建资源收益图:

极限开荒选手在过一万势力之后就要注意平衡自身的资源产量,木、铁、石头三个产量三者要有2:2:1(顺序不限)的比例,产量最低的内政升级到20,策书留着20级内政资源,可以大幅度提升转型时间。
需要注意的细节!
1,赛季野地守军凌晨5点刷新,如果实在脸黑周围全是克制的话,可以保证体力不爆的情况下,定个闹钟早起再侦查。
2,木牛流马刷新时间是每天的8点、14点、20点。
(开服名声达到4000第一次刷新木马)
3,木马的等级跟队伍等级有关系:20级前=1级木马,20级=2级木马,30级=3级木马,40级=4级木马,45级=5级木马。
4,追求完美的话晚上需要肝一下,保持体力不浪费,直至打满五级地后进入爆仓憋本阶段,可以开始一个时间段的休息。
(这里还是要注意劳逸结合)
5,注意功勋所换的粮食不要超过仓库。
6,打地过程要注意资源的配比,多打石头,少打粮食,开荒期理想资源配比是:
木材:铁:石头:粮食=3:3:5:1 。
极限开荒的木、铁优先.
比例为4.5:4.5:2.5:0.5(非顶级开荒选手不推荐) 。
军事科技升级推荐:(性价比最高)
8本前:兵战5、征兵6、协力5、兵营12
9本前:兵战8、征兵9~10、协力10、兵营16
妖精的开荒经验分享:
普通的开荒 靠肝,用时间拼进度。
优秀的开荒 靠忍,等级到了再去打,控制打地时的队伍等级,尽量不翻车。
一流的开荒 不仅要肝、更要注重细节,每一个地块都要坚持碰瓷控制兵损。
顶级开荒 除了这三样还要懂得根据自身的队伍完美调整节奏。
五级地、1~3级工坊、20级以内城建是性价比最高的投资。
推荐白板开荒流程
3级地到10级→10级打4克制碰瓷到17级→17级打5碰瓷克制到20级→无限飞5→爆仓七本→练兵场→7本3兵营打1个6级地和5级地打满→5兵营打5个6级地过一万势力→10兵营→建分城升级仓库(快节奏航母区分城不拆)→8级君王殿→1~2级将帅台→9级君王殿→兵营+协力+征兵处
推荐满红开荒流程:
3级地到6~8级→6~8级打4克制碰瓷到12~14级→12~14级打5碰瓷克制到20级→无限飞5→26~27级开6石头屯田→爆仓七本→7本3兵营→7本5兵营打6块6级地过一万势力→练兵场→10兵营、石头科技20级→爆仓8级君王殿→1~2级将帅台转型→建分城然后拆→4资源20级、协力5级、14军营→9级君王殿→军营+协力+征兵处→2~2.5W势力值建分城。
开荒阵容
开荒队伍这里比较多,算是总汇,
在开荒开始之前,会每天发一篇,方便大家收藏对照着开荒。
sp黄月英需要测试下赛季再放吧
姜夏诸

一句话简评:姜夏诸是姜夏法的进阶版,它的出现重新定义了开荒队伍的强度。
开4评分:9分
开5评分:10分
开6评分:10分
开7~8评分:9分
转型评分:9分
开荒细节
开局
满红直接撞三级地,侦查四级地。
四级地:满红5-8级; 白板9~10级,看碰瓷强度,碰瓷是控制兵损的核心因素。四级地难度:凌操骑
五级地满红12-14级; 白板16~18级,看碰瓷强度。五级地难度:张梁枪
20级之前要挑地打五,20级觉醒后可以任意打陈娇盾以外任意5。20级后快速把地全部换成5级地,不要着急去打6级地,打满5。七本5军营前有一块6级石头屯田即可。策书每天都要买了屯田。28级以后如果追求极限可以拆成两队打5(不是极限开荒不推荐,兵损不可控),效率更高。
六级地:满红26~27级可以开,白板29~30级,在7本3兵营之前打了6级石头屯田基本就够了,最多打3块6(石头,铁,木头),7本5军营后再打5块6级地过一万势力。7本10军营满红32~35级、白板36~38后可以打个7级石头屯田过8本憋御转型。
妖精给姜夏诸拆队伍建议:
姜维破军、横扫+诸葛恪盛气、潜龙+吕蒙无当/虎豹/西凉可打各类五级地
夏侯渊裸衣、百骑+吕蒙虎豹+黄月英锋矢可打各类盾兵五级地
关乐诸
一句话简评:又称地奴开荒队,和关乐左慈枪并称为前一周作战最强开荒队,绝对强势期在7级地之后。
开4评分:7分
开5评分:9分
开6评分:10分
开7~8评分:10分
转型评分:6分
开荒细节
满红直接撞三级地,侦查四级地。
四级地:满红5-8级; 白板9~10级,看碰瓷强度,碰瓷是控制兵损的核心因素。四级地难度:凌操骑
五级地:满红12-14级; 白板16~18级,看碰瓷强度。五级地难度:曹真骑
20级之前要挑地打五,20级觉醒后可以任意打陈娇盾以外任意5。20级后快速把地全部换成5级地,不要着急去打6级地,打满5。七本5军营前有一块6级石头屯田即可。策书每天都要买了屯田。
六级地:满红26~27级可以开,白板29~30级,在7本3兵营之前打了6级石头屯田基本就够了,最多打3块6(石头,铁,木头),7本5军营后再打5块6级地过一万势力。7本10军营满红32~35级、白板36~38后可以打个7级石头屯田过8本憋御转型。也可以先不转型,赛季前一周这队的强度几乎可以和任何一支主力队伍媲美。
妖精对关乐诸拆队伍建议
关银屏破军、横扫+诸葛恪盛气、暂避+吕蒙青州/虎豹/西凉可打各类五级地
关银屏破军、横扫+吕蒙虎豹/西凉+黄月英锋矢可打各类盾兵五级地
乐进士争+横扫+诸葛恪盛气、暂避+吕蒙青州/虎豹/西凉可打各类五级地
法马恪开荒

一句话简评:主要是为了一队转型马超。
开4评分:6.5分
开5评分:7.5分
开6评分:8分
开7~8评分:8分
转型评分:9分
开荒细节
满红直接撞三级地,侦查四级地。
四级地:满红5-8级; 白板9~10级,看碰瓷强度,碰瓷是控制兵损的核心因素。四级地难度:凌操骑
五级地:满红12-14级; 白板16~18级,看碰瓷强度。五级地难度:李傕骑
20级之前要挑地打五,20级觉醒后可以任意打陈娇盾以外任意5。20级后快速把地全部换成5级地,不要着急去打6级地,打满5。七本5军营前有一块6级石头屯田即可。策书每天都要买了屯田。
六级地:满红26~27级可以开,白板29~30级,在7本3兵营之前打了6级石头屯田基本就够了,最多打3块6(石头,铁,木头),7本5军营后再打5块6级地过一万势力。7本10军营满红33~35级、白板36~38后可以打个7级石头屯田过8本憋御转型。关于转型7本后可以先练兵程普替换法正带临危、解防卫过渡,或者憋到八本后完成转型。
关乐枪

一句话简评:和关乐诸并称为前一周作战最强开荒队。
开4评分:6分
开5评分:7分
开6评分:10分(上左慈)
开7~8评分:10分(上左慈)
转型评分:6分
开荒细节
满红直接撞三级地,侦查四级地。
四级地:满红5-8级; 白板9~10级,看碰瓷强度,碰瓷是控制兵损的核心因素。四级地难度:凌操骑
五级地:满红12-14级; 白板16~18级,看碰瓷强度。五级地难度:曹真骑
20级之前要挑地打五,20级觉醒后可以任意打陈娇盾以外任意5。20级后快速把地全部换成5级地,不要着急去打6级地,打满5。七本5军营前有一块6级石头屯田即可。策书每天都要买了屯田。
六级地:满红26~27级可以开,白板29~30级,在7本3兵营之前打了6级石头屯田基本就够了,最多打3块6(石头,铁,木头),7本5军营后再打5块6级地过一万势力。7本10军营满红32~35级、白板36~38后可以打个7级石头屯田过8本憋御转型。也可以先不转型,赛季前一周这队的强度几乎可以和任何一支主力队伍媲美。
蜀骑

一句话简评:曾经的开荒界天花板
开4评分:8.5分
开5评分:9分
开6评分:9分
开7~8评分:9.5分
转型评分:9.5分
开荒细节
满红直接撞三级地,侦查四级地。
四级地:满红5-8级; 白板9~10级,看碰瓷强度,碰瓷是控制兵损的核心因素。四级地难度:张翼盾
五级地:满红12-14级; 白板16~18级,看碰瓷强度。五级地难度:陈武盾
20级之前要挑地打五,20级觉醒后可以任意打陈娇盾以外任意5。20级后快速把地全部换成5级地,不要着急去打6级地,打满5。七本5军营前有一块6级石头屯田即可。策书每天都要买了屯田。28级以后如果追求极限可以拆成两队打5(不是极限开荒不推荐,兵损不可控),效率更高。
满红26~27级可以开,白板29~30级,在7本3兵营之前打了6级石头屯田基本就够了,最多打3块6(石头,铁,木头),7本5军营后再打5块6级地过一万势力。7本10军营满红32~35级、白板36~38后可以打个7级石头屯田过8本憋御转型。
群弓

一句话简评:群弓仍是现在的首发T0队伍。
开4评分:8分
开5评分:8.5分
开6评分:7分
开7~8评分:7.5分
转型评分:9.5分
开荒细节:
满红直接撞三级地,侦查四级地。
四级地:满红6-8级; 白板9~10级,看碰瓷强度,碰瓷是控制兵损的核心因素。四级地难度:张梁枪
五级地:满红12-14级; 白板16~18级,看碰瓷强度。五级地难度:张梁枪
20级之前要挑地打五,20级觉醒后可以任意打陈娇盾以外任意5。接下来就是把地全部换成5级地,不要着急去打6级地。打满5,有一块6级石头屯田即可。策书每天都要买了屯田。28级以后如果追求极限可以拆成两队打5(不是极限开荒不推荐,兵损不可控),效率更高。
六级地:满红26~27级可以开,白板28~30级,七本沮授换夏侯渊,在7本3兵营之前打了6级石头屯田基本就够了,最多打3块6(石头,铁,木头),7本5军营后再打5块6级地过一万势力。7本10军营满红33~35级、白板36~38后可以打个7级石头屯田过8本憋20御转型。
姜夏法

开4评分:8分
开5评分:10分
开6评分:10分
开7~8评分:10分
转型评分:8.5分
开荒细节
满红直接撞三级地,侦查四级地。
四级地:满红5-8级; 白板9~10级,看碰瓷强度,碰瓷是控制兵损的核心因素。四级地难度:凌操骑
五级地:满红12-14级; 白板16~18级,看碰瓷强度。五级地难度:张梁枪
20级之前要挑地打五,20级觉醒后可以任意打陈娇盾以外任意5。20级后快速把地全部换成5级地,不要着急去打6级地,打满5。七本5军营前有一块6级石头屯田即可。策书每天都要买了屯田。28级以后如果追求极限可以拆成两队打5(不是极限开荒不推荐,兵损不可控),效率更高。
六级地:满红26~27级可以开,白板29~30级,在7本3兵营之前打了6级石头屯田基本就够了,最多打3块6(石头,铁,木头),7本5军营后再打5块6级地过一万势力。7本10军营满红32~35级、白板36~38后可以打个7级石头屯田过8本憋御转型。
夏太黄

一句话简评:开荒界的万金油,无碰瓷最佳开荒阵容,手残开荒爱好者最爱。
开4评分:7分
开5评分:6.5分
开6评分:8分
开7~8评分:6分
转型评分:8.5分
开荒细节
满红直接撞三级地,侦查四级地。
四级地:满红6-8级; 白板9~10级,看碰瓷强度,碰瓷是控制兵损的核心因素。四级地难度:张翼盾
五级地:满红12-14级; 白板16~18级,看碰瓷强度。五级地难度:潘璋枪
20级之前要挑地打五,20级觉醒后可以任意打5(想控制兵损仍然得侦查克制打,否则一个克制兵种的兵损可能会让你怀疑人生)。20级后快速把地全部换成5级地,不要着急去打6级地,打满5。如果是玩霸王骑七本就可以成型,七本5军营前有一块6级石头屯田即可。策书每天都要买了屯田。28级以后如果追求极限可以拆成两队打5(不是极限开荒不推荐,兵损不可控),效率更高。
六级地:满红26~27级可以开,白板29~30级,在7本3兵营之前打了6级石头屯田基本就够了,最多打3块6(石头,铁,木头),7本5军营后再打5块6级地过一万势力。7本10军营满红34~35级、白板36~38后可以打个7级石头屯田过8本憋御转型。
三陆

一句话简评:吴国队转型专属。
开4评分:7分
开5评分:7分
开6评分:7.5分
开7~8评分:8分
转型评分:7.5分
开荒细节
满红直接撞三级地,侦查四级地。
四级地:满红6-8级; 白板9~10级,看碰瓷强度,碰瓷是控制兵损的核心因素。四级地:满红6-8级; 白板9~10级,看碰瓷强度,碰瓷是控制兵损的核心因素。张梁枪<凌操骑<朱恒枪<郭汜骑<黄权弓<蒋钦弓<张翼盾<曹彰盾(别碰)。
五级地:满红12-14级; 白板16~18级,看碰瓷强度。潘璋枪<曹真骑<张梁枪<李催骑<黄权弓<蒋钦弓<陈武盾<陈矫盾。打黄权弓、陈武盾、郭淮盾建议带士别。
20级之前要挑地打五,20级觉醒后除了郭淮盾和李傕都可以随意打。接下来就是把地全部换成5级地,不要着急去打6级地。打满5,有一块6级石头屯田即可。策书每天都要买了屯田。
六级地:满红26级~27级可以开,但是战损不好控制,在7本3兵营之前打了六级石头屯田基本就够了,七本5军营后再打5块六级地过一万势力。满红七本10军营33~35级可以开7石头憋8本转型。
蜀枪

一句话简评:关关张转型专属开荒队。
开4评分:6分
开5评分:6.5分
开6评分:6.5分
开7~8评分:7分
转型评分:8分
开荒细节
满红直接撞三级地,侦查四级地。
四级地:满红5-8级; 白板9~10级,看碰瓷强度,碰瓷是控制兵损的核心因素。四级地难度:张梁枪
五级地:满红12-14级; 白板16~18级,看碰瓷强度。五级地难度:张梁枪
20级之前要挑地打五,20级觉醒后可以任意打陈娇盾以外任意5。20级后快速把地全部换成5级地,不要着急去打6级地,打满5。七本5军营前有一块6级石头屯田即可。策书每天都要买了屯田。
六级地:满红26~27级可以开,白板29~30级,在7本3兵营之前打了6级石头屯田基本就够了,最多打3块6(石头,铁,木头),7本5军营后再打5块6级地过一万势力。7本10军营满红32~35级、白板36~38后可以打个7级石头屯田过8本憋御转型。
奇门八阵战备使用




新武将及事件战法简析,仅供参考

SP黄月英:首先黄月英本身的战法强度还可以,比较万金油的一个辅助位,全c适性但是战法受智力加成,在直升s的剧本黄月英强度会比较高因为兰心效果降低自身造成伤害(从描述上看应该是降低自身不包括友军)而且降至4层会降低双方造成物理伤害所以会更适合法系队伍同时呢可以考虑配合援助甲压制自身兰心层数来达成防快攻突击的效果。
4御的属性可以考虑用来开荒,但是强度低于诸葛恪打架的话上场率不会很高(直升s剧本除外)
注:抽的话不急着抽满,等要玩有直升s的宝物再去抽也来得及,先抽一两张换战法即可。
传承战法功不唐娟:强度很高,30%伤害提升,30%法术吸血+不可净化,对于持续输出类法师很是吃香。在周瑜加强的情况下配合陆逊功唐+暂避走都统弓强度会有一个不错的提升陆逊终于荣登副c,周瑜喜提主将位(程昱也可以考虑试试双被动太平唐娟)这里不建议贾诩用万一给自己人挂个混乱不可净化,那就直接裂开总的来讲算是一波针对吴国的强化毕竟其他国家的武将能利用到这个效果的并不是很多。
注:战法优先级很高,想玩程昱朵思这种武将的优先搞个战法
事件战法众志成城:效果上来讲又是一个平替战法太尉盾喜提新战法因为其效果受整体智力影响概率
那么等风骑,太尉盾,甚至麒麟弓这种续航解控的队伍就可以用这个战法来替代刮骨疗毒(等风最好保留草船,麒麟太平识别最好不换)尤其是对于太尉盾来说因为太尉盾这个队伍本身攻击频次不够一直被诟病,这一个战法有效的提升太尉盾的攻击频次感觉是太尉的一个新出路建议共存太尉的玩家可以搞一个玩一玩
注:平民玩家看看自己卡池够不够,这个战法目测武将成本很高,优先考虑卡池,满红和太尉必备共存的玩家,必换。
大家开荒的初期,一定要多交流多沟通。
文本转载自作者 妖精团队丨三国,侵权请联系删除